Featured
Call Super Method Java
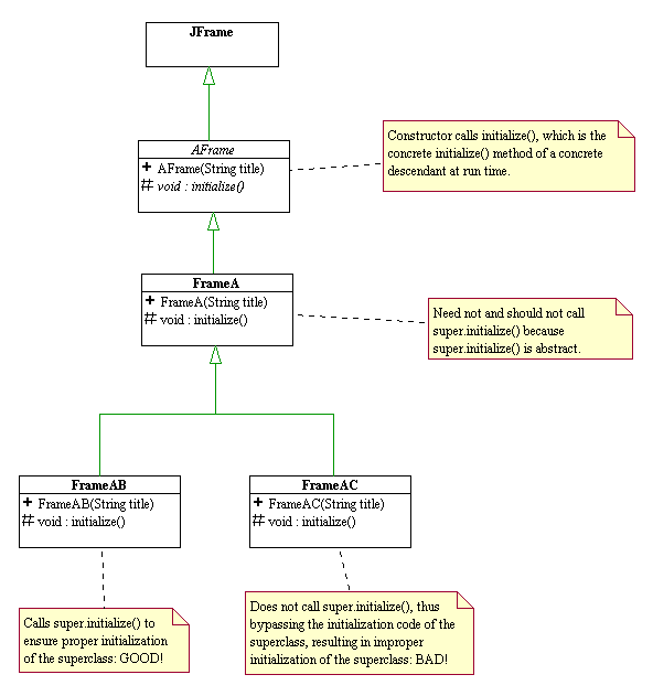
Call Super Method Java. Super keyword in java refers immediate parent class instance. The java super keyword is used to refer the immediate parent class object.

A parent class or a superclass, and the class that inherits the parent is called the child class or a subclass. Super keyword is one of the reserved words in java. Dynamic programming vs memoization vs tabulation;
If The Method Is A Static Method, We Use The Following:
Class supersuperclass = this.getclass ().getsuperclass ().getsuperclass (); So the call goes to subclass.method2() since this is of type subclass. The super () in java is a reference variable that is used to refer parent class constructors.
In C++, We Can Use The Scope Resolution Operator (::) To Access Any Ancestor’s Member In The Inheritance Hierarchy But In Java, We Can Access Grandparent’s Members Only Through The Parent Class.
The variables and methods to be called through super keyword can be done at any time, Super () calls the constructor of the parent class. It is used to differentiate the members of superclass from the members of subclass, if they have same names.
Generating A Random Point Within A Circle (Uniformly) Java:
In child class, we can also give super () with parameters to call a specific constructor from parent class. } there are two methods to call the instance variables and methods of the superclass (parent class) in the child class. This article provides example code.
You Will Learn More About Return Values Later In This Chapter
Super keyword in java refers immediate parent class instance. You can use super.method () to force the parent’s method to be called. Super refers to an object of the parent class.
It Is Used To Call Superclass Methods, And To Access The Superclass Constructor.
We create an object of child class as it can inherit the parent class methods. Where obj is the object of the class. Mymethod() is the name of the method static means that the method belongs to the main class and not an object of the main class.
Comments
Post a Comment